1.0   2.0   3.0   4.0   5.0   6.0   7.0  

Making of Yandex Mail 6.0

Overview   Process  

Icons for any occasion or purpose.





Different color versions.



Colorful new functionality.











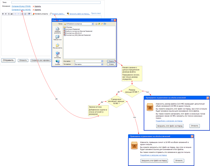
Icons for various attachments.









New icons for the Whizzywig editor.




Order a design...